stefano_mbp Inviato 13 Aprile 2024 Condividi Inviato 13 Aprile 2024 … ho trovato le impostazioni per l’upsampling … ora 24/96 -> DSD128 cpu al 10% all’inizio del brano a poi giù al 0.1% … trovo l’interfaccia non proprio intuitiva …. Link al commento https://melius.club/topic/16146-audirvana-non-ci-siamo/page/3/#findComment-1170985 Condividi su altri siti Altre opzioni di condivisione...
stefano_mbp Inviato 13 Aprile 2024 Condividi Inviato 13 Aprile 2024 … riguardo al carico di cpu va detto che sono su un i7 14700 con 16GB ram Link al commento https://melius.club/topic/16146-audirvana-non-ci-siamo/page/3/#findComment-1170995 Condividi su altri siti Altre opzioni di condivisione...
stefano_mbp Inviato 13 Aprile 2024 Condividi Inviato 13 Aprile 2024 … qualora fosse sfuggito la versione Linux è concepita come headless pertanto non ha alcuna interfaccia grafica, è quindi necessario/indispensabile usare uno smartphone/tablet con la app Audirvāna Remote (Android/iOS) ….. c’è un (lieve) difetto nel gapless … si “mangia” una frazione di secondo tra un brano e l’altro, forse anche 1 secondo intero … questo è un grosso difetto … questo difetto si manifesta solo facendo upsampling 1 Link al commento https://melius.club/topic/16146-audirvana-non-ci-siamo/page/3/#findComment-1171025 Condividi su altri siti Altre opzioni di condivisione...
Andy Inviato 13 Aprile 2024 Condividi Inviato 13 Aprile 2024 Promette bene comunque… hai dovuto sottoscrivere periodo di prova di un mese o è free per il momento? Link al commento https://melius.club/topic/16146-audirvana-non-ci-siamo/page/3/#findComment-1171030 Condividi su altri siti Altre opzioni di condivisione...
stefano_mbp Inviato 13 Aprile 2024 Condividi Inviato 13 Aprile 2024 @Andy ho dovuto registrarmi e mi ha informato che ho iniziato il periodo di prova, del resto Origin non è in abbonamento ma la licenza è lifetime. . Promette decisamente bene … ma bisogna vedere se su Linux il problema della gestione della libreria (soprattutto per grossi volumi) è stato risolto. Per ora ho caricato solo due album in locale quindi non ho indizi . non ho collegato il dac al pc, lo sto usando con il renderer upnp (RoPieee) 1 Link al commento https://melius.club/topic/16146-audirvana-non-ci-siamo/page/3/#findComment-1171035 Condividi su altri siti Altre opzioni di condivisione...
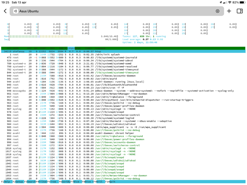
stefano_mbp Inviato 13 Aprile 2024 Condividi Inviato 13 Aprile 2024 Riproduzione di un brano 24/192 con upsampling a DSD128 … qui ho “fotografato” il carico di cpu nel momento in cui carica un nuovo brano quindi il carico aumenta su alcuni core . e qui invece a circa metà del brano e il carico è quasi inesistente Link al commento https://melius.club/topic/16146-audirvana-non-ci-siamo/page/3/#findComment-1171054 Condividi su altri siti Altre opzioni di condivisione...
stefano_mbp Inviato 13 Aprile 2024 Condividi Inviato 13 Aprile 2024 …. Certi difetti sono duri a scomparire: fin dalla versione 3.5.x (quella vecchia) c’era il problema del reset dei filtri … nulla è cambiato, bisogna andarsi a cercare uno a uno quali filtri si sono impostati e occorre disattivarli … uno a uno Link al commento https://melius.club/topic/16146-audirvana-non-ci-siamo/page/3/#findComment-1171076 Condividi su altri siti Altre opzioni di condivisione...
Ultima Legione @ Inviato 14 Aprile 2024 Condividi Inviato 14 Aprile 2024 Il 12/4/2024 at 22:42, Andy ha scritto: LMS suona meglio su Linux rispetto a Win,Mac.. HQPlayer idem (senza contare la embedded) Probabile Jriver e altri player... Vediamo se ci riuscirà anche Audirvana...a stabilire in maniera definitiva che le soluzioni Linux oriented sono le più audiofile . Ben al di là del concetto "Bit Perfect" e anche se non dovrebbe certo essere così però è una constatazione che credo sia abbastanza unanime tra coloro che hanno investito un pò di tempo in prove e confronti. . Sono convinto anche io che in ambiente LINUX, dove i processi che si svolgono e "girano" sui processori sono direttamente gestibili e controllabili dall'utente, sia possibile innalzare di molto l'asticella delle perfomance dell'hardware di supporto ai fini della Musicalità anche a parità di MediaPlayer rispetto ai medesimi che lavorano in ambiente WIN/MAC. . Ma la circostanza che il tipo di MediaPlayer e l'ambiente software all'interno del quale lavora possa o influisca direttamente sulla qualità della resa musicale rimane a mia personale opinione un GAP e un "delirio" che pesa sulle spalle degli audiofili in modo inaccettabile. . Se nel mondo Analogico il trittico costituito da Testina, Giradischi e Pre-phono possa condizionare la resa audio del medesimo vinile ci stà tutto, ma che nel dominio Digitale il tipo di Hardware e il Software di supporto anche a parità di DAC faccia suonare suonare diversamente il medesimo files anche al netto di un Up-sampling (seppur si parli di nuance e sfumature e non di sconvolgimenti) onestamente lo ritengo .....una falange nell'orifizio. . Ma personalmente stò anche incominciando ad alimentare la oggettiva convinzione che quando tra il binomio PC/Software sul quale gira il nostro bel MediaPlayer e il DAC interponiamo uno Streamer fatto appena decentemente o quando il medesimo sostituisce completamente il classico stage informatico, l'influenza di quest'ultimo diventa improvvisamente quanto oggettivamente marginale a prescindere dal MediaPlayer in uso, potendo finalmente delegare a quest'ultimo solo e soltanto gli aspetti funzionali (lettura di files locali, gestione dello Streaming, Up-sampling, correzione ambientale, estetica interfaccia utente etc.) come è giusto che sia e come dovrebbe alla fine dei conti essere in ambito Bit Perfect. . Ma sono sinceramente curioso di conoscere e confrontarmi sulle esperienze altrui. . P.S.: ............ non a caso la mia attuale configurazione è proprio fatta di NUC/Mini PC in ambiente WIN, AUDIRVANA Studio, Streamer connesso su rete cablata in F.O. e DAC............ e le prove fatte anche con JRiver, TIDAL Connect e ROON mi confermerebbero al momento quanto detto rendendo marginali, se non proprio uguali a zero, le differenze di resa audio e/o musicale. . 1 Link al commento https://melius.club/topic/16146-audirvana-non-ci-siamo/page/3/#findComment-1171506 Condividi su altri siti Altre opzioni di condivisione...
stefano_mbp Inviato 14 Aprile 2024 Condividi Inviato 14 Aprile 2024 Sono fermamente convinto che il sistema operativo giochi un ruolo importante: Windows ha un mare di processi attivi, la maggior parte dei quali inutile ai fini audio, che impegnano la cpu e possono “distrarla” dal compito principale. La necessità di usare driver come interfaccia verso il dac è un altro punto che quantomeno allunga il percorso inutilmente macOS è un SO molto chiuso, che protegge sicuramente le prestazioni del computer ma allo stesso tempo pone grossi vincoli allo sviluppo ottimale (vedi CoreAudio e uso esclusivo) Linux, nelle sue varie declinazioni, ha molti meno vincoli e permette allo sviluppatore che sappia quel che fa di aggirare passaggi inutili per ottimizzare la riproduzione audio Riguardo poi all’hardware ci sono aspetti innegabili da considerare: molto probabilmente le porte usb della motherboard non sono ottimizzate per la riproduzione audio ed ecco che l’uso di un renderer connesso in rete locale può permettere migliori prestazioni. Le porte usb non sono isolate galvanicamente e quindi trasportano rumore elettrico, la connessione Ethernet invece lo è per definizione. Ho personalmente apprezzato, e non si tratta di sfumature, la differenza tra catene composte da: pc (macOS) -> dac pc (macOS) -> ethernet -> renderer -> dac dove la soluzione 2) era notevolmente migliore, usando due player come Audirvāna e JRiver. . C’è poi la questione dell’efficienza del sw mediaplayer, alcuni hanno una gestione molto snella della libreria (JRiver e HQPlayer) altri invece hanno un chiaro e pesante overhead dovuto al continuo lavoro su di essa (Audirvāna e Roon), questo si traduce in attività concorrenti di processi e la cpu ne risulta stressata. Nei sistemi basati su Linux, e con dac collegato con usb, la soluzione che offre un miglior ritorno è quella di usare kernel a bassa latenza, ciò ovviamente non è possibile con Windows o macOS. . Parlando di Tidal Connect questo altro non è che un protocollo molto simile, concettualmente, a UPNP quindi permette solo di usare il player con un “telecomando” che è la app proprietaria, per cui non c’è nessuna differenza tecnica che possa influire sul suono tra l’uso di Tidal Connect e l’uso della app di terze parti sviluppata usando le apposite API, la vera differenza sta “solamente” nell’ usabilità/ergonomia. . La mia ultima considerazione è relativa all’ usabilità, che probabilmente è l’aspetto fondamentale che molte persone non considerano con il dovuto peso: mediaplayer e streamer sono spesso sistemi chiusi, poco personalizzabili quindi se incontrano il tuo favore bene altrimenti ti senti “legato” e costretto a processi mentali per la ricerca di album e artisti che non ti sono congeniali e questo determina una maggiore o minore soddisfazione nell’utilizzo che inevitabilmente ha un riflesso sul giudizio generale dello strumento che stai utilizzando, anche sulle prestazioni sonore, ciò può avere un impatto differente anche a seconda del genere musicale che preferisci, la musica classica è il genere decisamente più complesso da gestire. Personalmente questo è l’aspetto per me più importante, direi fondamentale, che mi ha portato a scegliere Minimserver come “centro” del mio sistema e tutto il resto gli gira intorno: grazie infatti alla compatibilità UPNP posso usare la libreria di Minimserver con diversi player: MPD/UPMPDCLI LMS/Daphile HQPlayer embedded Tutto ciò per dire che diversi sono gli aspetti da considerare, tecnici o psicologici, e ciascuno di questi ha un impatto notevole sulla percezione che abbiamo del nostro sistema … perché alla fine il tutto sta proprio nella percezione. 1 Link al commento https://melius.club/topic/16146-audirvana-non-ci-siamo/page/3/#findComment-1171550 Condividi su altri siti Altre opzioni di condivisione...
Andy Inviato 14 Aprile 2024 Condividi Inviato 14 Aprile 2024 @Ultima Legione @ Le mie prove,che non sono "la legge", mi fanno pensare che ciò che sta a monte dello streamer è comunque di una certa importanza. Se sullo stesso PC che fa girare Daphile(server) uso LMS in ambiente UBUNTU,cosa che talvolta faccio,e la resa non è altrettanto soddisfacente. Chi ha provato LMS su win ha avuto le stesse sensazioni, e non ho motivo per dubitarne. Una volta che Audirvana su Linux uscirà dalla beta e sarà in versione definitiva,se il porting non è stato fatto alla c**o di cane,sarebbe interessante provarlo su mac/win/linux e fare comparazioni. 1 Link al commento https://melius.club/topic/16146-audirvana-non-ci-siamo/page/3/#findComment-1171573 Condividi su altri siti Altre opzioni di condivisione...
stefano_mbp Inviato 15 Aprile 2024 Condividi Inviato 15 Aprile 2024 Il 13/4/2024 at 19:08, stefano_mbp ha scritto: c’è un (lieve) difetto nel gapless … si “mangia” una frazione di secondo tra un brano e l’altro, forse anche 1 secondo intero … questo è un grosso difetto … questo difetto si manifesta solo facendo upsampling Riducendo il buffer a circa 2GB (il default per il mio pc con 16GB era 7.5GB) il problema è scomparso 1 Link al commento https://melius.club/topic/16146-audirvana-non-ci-siamo/page/3/#findComment-1172538 Condividi su altri siti Altre opzioni di condivisione...
stefano_mbp Inviato 17 Aprile 2024 Condividi Inviato 17 Aprile 2024 Ieri è uscito un aggiornamento della versione Linux che ha risolto i problemi dell’interfaccia un po’ grezza, ora ci sono tutte le etichette al posto giusto e ben comprensibili. Per aggiornare su Ubuntu è sufficiente dare da terminale i seguenti comandi: sudo apt update sudo apt full-upgrade Link al commento https://melius.club/topic/16146-audirvana-non-ci-siamo/page/3/#findComment-1174768 Condividi su altri siti Altre opzioni di condivisione...
McFlurry Inviato 21 Aprile 2024 Condividi Inviato 21 Aprile 2024 Il 09/09/2023 at 18:56, Jack ha scritto: @gianventu molla il mac… un node 2i ma anche un wiim pro con dac esterno (tanto lo hai) e finiscono le menate. Funzionano entrambi in maniera perfetta e costano qualche annualità di audirvana Concordo, é stata la mia conclusione, bluesound e DAC (nel mio caso un miniDSP 4x10HD) Link al commento https://melius.club/topic/16146-audirvana-non-ci-siamo/page/3/#findComment-1178591 Condividi su altri siti Altre opzioni di condivisione...
widemediaphotography Inviato 22 Aprile 2024 Condividi Inviato 22 Aprile 2024 Riporto le mie conoscenze ed esperienze che ho di fatto ho convogliato nella realizzazione di un audio-pc hi-end DIY, che ha beneficiato nella sua gestazione di una serie di prototipi preliminari e macchine laboratorio in cui testavo soluzioni hw/sw di varia natura. Audirvana 3.5 l'ho testato brevemente su di un vecchio MacBook Air ( i sistemi Mac non entrano affatto nelle mie grazie) tanto per verificare quello che avevo raccolto in rete. L'ho trovato un prodotto piuttosto congestionato, non scevro da blocchi e soprattutto l'ho scartato perché la sua natura di "bit perfect" ancora oggi mi pare molto ambigua... Per renderlo tale, bisogna flaggare un po' di cose, ma il fatto che poi pare suonare differente a seconda delle versione, fa sospettare di parecchie cose... Insomma, Audirvana l'ho scartato fin da subito (magari era anche colpa del vecchio Mac). Dopo essermi trovato bene con Volumio e Raspberry PI4, la mia scelta semidefinitiva ( passo ancora da un OS all'altro al boot) è scivolata su minipc fanless e Windows 11pro (ho disattivato un po' di servizi) per la grande possibilità di supporto e compatibilità con device di diversa natura, non ultimo gli schermi touch e l'alimentazione a 12V. Foobar2000 tra i free, anche in kiosk mode, mi è parso il compromesso migliore. Ho fatto decine di prove in cieco, da solo e con amici, con Volumio, MoOde audio, Daphile, Foobar2000, PicorePlayer, Jriver, Pure Asio Player, MusicBee con sistemi HW e SW Raspberry, Intel, Windows, ecc, e le mie esperienze coincidono con quello che si legge sui forum più tecnici, che tutti i sistemi certificati "bit-perfect" suonano esattamente uguali, quando collegati via USB ad un DAC esterno di qualità. Sicuramente avrò prestato poca attenzione e mi sarò lasciato influenzare dai miei pregiudizi sui Apple, ma tranne il fatto che si può usare sui Mac non sono riuscito a trovare un solo motivo per usare Audirvana. Link al commento https://melius.club/topic/16146-audirvana-non-ci-siamo/page/3/#findComment-1178775 Condividi su altri siti Altre opzioni di condivisione...
Nacchero Inviato 22 Aprile 2024 Condividi Inviato 22 Aprile 2024 Buongiorno. Io ricordo che quando inizia, pochi anni fa' (precisamente durante il lockdown) a incasinarmi con questi programmi per PC, mi ritrovai per caso ad utilizzare MediaMonkey. Praticamente facevo tutto a caso però mi sembrava che andasse bene, a saperci mettere le mani😃..... Nessuno lo conosce o lo ha provato? Io poi provai Foobar ma mi ci perdevo. Poi Raspberry con Moode e infine i benedetti streamer! 😄 Link al commento https://melius.club/topic/16146-audirvana-non-ci-siamo/page/3/#findComment-1178793 Condividi su altri siti Altre opzioni di condivisione...
stefano_mbp Inviato 22 Aprile 2024 Condividi Inviato 22 Aprile 2024 5 ore fa, widemediaphotography ha scritto: Audirvana 3.5 l'ho testato brevemente su di un vecchio MacBook Air Ti consiglio di provare la versione Linux … fare riferimento alla 3.5 che ormai è vecchia di almeno 5 anni è fuorviante Link al commento https://melius.club/topic/16146-audirvana-non-ci-siamo/page/3/#findComment-1178819 Condividi su altri siti Altre opzioni di condivisione...
stefano_mbp Inviato 22 Aprile 2024 Condividi Inviato 22 Aprile 2024 @widemediaphotography sinceramente non comprendo questa tua “crociata” in favore della tua scelta. Ti sei trovato bene con Windows e Foobar, buon per te, ma esistono altre, molte, soluzioni. Si potrebbe opporre alle tue impressioni che Windows è un sistema operativo decisamente “castrante”, la infinita quantità di processi attivi inutili per la riproduzione audio penalizza fortemente le prestazioni: ho confrontato insieme a un amico Logitech Media Server e HQPlayer su Windows e su Linux (Ubuntu 22.04 LTS) e abbiamo concluso senza troppi ripensamenti che Windows fosse decisamente peggio, ma di parecchio e non per sottili sfumature, di Linux. (*) Si potrebbe obiettare che Foobar ha un percorso di sviluppo piuttosto “curioso”, solo la versione 32bit risulta completa mentre per la 64bit non è (ancora, si spera) possibile utilizzare tutti i plugin disponibili per la 32bit. Si potrebbe ancora obbiettare che player come Daphile sono plug&play e possono essere usati anche su hw dalle risorse limitate con risultati decisamente soddisfacenti. Anche Audirvāna su Linux è davvero “disarmante” per la sua semplicità di installazione e la sua natura headless consente di usare Ubuntu Server (senza GUI) che rende ancora più efficiente il sistema. Lo stesso dicasi anche per HQPlayer che dispone anche di una versione completa di OS avviabile da chiavetta usb, la versione Embedded può anch’essa trarre vantaggio dall’uso su Ubuntu Server senza GUI (nasce infatti come player headless). Anche JRiver su Linux si comporta benissimo. 6 ore fa, widemediaphotography ha scritto: Windows 11pro (ho disattivato un po' di servizi) Il fatto che tu abbia sentito la necessità di abbattere alcuni processi in Windows dimostra evidentemente quanto questo sistema operativo sia a dir poco opulento. 6 ore fa, widemediaphotography ha scritto: non ultimo gli schermi touch e l'alimentazione a 12V … schermi touch che poi sono del tutto inutili per via delle dimensioni che rendono la lettura difficoltosa per non parlare poi della ridicola difficoltà nella navigazione, un tablet è senza dubbio la soluzione migliore. Streamer come Eversolo e HiFi Rose mostrano fantasmagorici schermi touch … ma quando li usi? Ti dovresti alzare di continuo dalla poltrona per scegliere qualcosa … allora meglio un cd player o anche un bel giradischi. . Non capisco il vantaggio dell’alimentazione a 12V … che cambia? Quali vantaggi potrebbe dare, dal momento che (da quel che ho capito) è pur sempre di tipo switching? . Insomma, non perdi occasione in un thread o nell’altro, di esaltare le tue (del tutto personali) scelte. . Apprezzo il tuo risultato dal punto di vista tecnico, da quello estetico un po’ meno ma sui gusti personali è difficile discutere, ma c’è spazio per tutti e nessuna soluzione è la migliore in assoluto, neppure la tua, ci sono sempre dei compromessi e sta a ciascuno di noi scegliere il “pacchetto” di compromessi meno limitanti. Per me, ad esempio, la gestione della libreria con Minimserver è assolutamente irrinunciabile e ho costruito quindi il mio sistema intorno al protocollo UPNP, discutibile? Probabile, ma a me va bene così e posso riprodurre musica attraverso Upmpdcli/MPD oppure HQPlayer Embedded oppure ancora Daphile/LMS con gli opportuni plugin, tutto su Linux, e gestendo il tutto da tablet con la app Lumïn (prevalentemente). Preso dal mio entusiasmo ho pubblicato in questo forum una guida all’uso di Minimserver e l’appezzamento dimostrato da questa comunità mi ha dato grande soddisfazione … senza condurre “crociate” a favore delle mie scelte. . (*) e abbiamo anche verificato che collegando il dac a un endpoint in rete (SOtM sms200 o rpi4/RoPieee) la qualità della riproduzione migliora ulteriormente e notevolmente rispetto al dac collegato direttamente al pc. Link al commento https://melius.club/topic/16146-audirvana-non-ci-siamo/page/3/#findComment-1178863 Condividi su altri siti Altre opzioni di condivisione...
widemediaphotography Inviato 22 Aprile 2024 Condividi Inviato 22 Aprile 2024 @stefano_mbp Cercherò di essere sintetico. 1) Windows, che possa piacere o meno, è l’OS più sviluppato e per ogni device possibile esistono i driver per questo ambiente. Infatti, ho 5 display HD di formati differenti e progettati per queste applicazioni, e ogni display in Windows risulta Plug&Play e con ulteriori possibilità di configurazioni, attraverso una interfaccia grafica, senza necessità di digitare codici e stringhe di caratteri esclusivamente a riga di comando (sono un fruitore non un programmatore). Due soli miei schermi funzionano con Raspberry e con Ubuntu, per gli altri bisogna “tentare” ed inserire parametri differenti e non testati, ecc. ecc. La disponibilità di driver per qualunque DAC o altro ammennicolo è sempre ampia e aggiornata… Inoltre, un sistema Windows è estremamente flessibile e rende un audio-pc un componente pronto a tutto, ci rippo e masterizzo CD/DVD e trasformo in digitale i miei vinili, con un semplice collegamento USB. All’occorrenza, siccome gestisco le librerie in locale, funge da file server, ci navigo, ecc. ecc. Non necessito di avere acceso un ulteriore NAS o un file server che sappiamo non rimangono accesi gratis. Infine, lo spegnere i servizi è un fatto di pura accademia, tanto abbondanti sono le risorse disponibili in un qualunque minipc nel 2024. 2) Schermi Touch, anche qui per quel che se ne dica, rimangono oggetti ambiti, perché rendono fruibile al 100% lo streamer/audio-pc anche in caso si mancanza rete ed elimina i problemi di dover collegare un monitor esterno ogni qualvolta si debba metter mano a configurazioni e quindi, il più delle volte, di rimuovere lo streamer dal rack, se manca la rete! (Giusto ieri ho aggiornato MonkeyMote). Inoltre, collegando una tastiera/pad wifi/BT si può evitare di utilizzare la funzione touch, ma la presenza di informazioni in live (anche di cover/testi) come si fa ad affermare che sia inutile? Nessuno contesta a NAIM, o altri produttori di prestigio l’uso dei display? Dove sarebbe scritto che un sistema headless sia migliore? Dico che è solo più economico! 3) La tensione 12Volt è necessaria quando si è obbligati ad utilizzare apparati che lavorano esclusivamente a questo voltaggio. Il mio audio PC si sviluppa, per lay-out e per funzionalità, intorno ad una ventola NOCTUA zero noise di 200mm (con tanto di studio dei flussi). Non esistono versioni 5V di questa ventola! Un minipc/NUC riduce la frequenza di clock e quindi le prestazioni, quando la temperatura raggiunge determinati valori. Nel mio caso la ventola si attiva ad uno specifico set point della sonda e riduce di almeno 15°C la temperatura della CPU (CORE TEST). Nel mio cabinet ci sta un alimentatore lineare a basso rumore con un toroide in rame massiccio da 1,5Kg da 120W, un display, NVMe M.2, RAM e altro ancora che generano calore. A parità di energia lavorare con una tensione più alta consente di ridurre la corrente, che in ragione del suo quadrato, sappiamo generare sempre calore per effetto Joule! La temperatura influisce in maniera determinante non tanto sulle prestazioni audio, ma sull’affidabilità del sistema e sul mantenimento delle performance nel tempo. Vale per tutti gli apparati elettronici! Per quanto a foobar2000, uso la x64 senza problemi, quale plugin fondamentale non funzionerebbe visto che manco si ritiene utile il display? Infine, utilizzare un sistema con un audio render e trasmissione in rete via UTP è cosa buona, è una differente filosofia di approccio, che determina anche vantaggi di velocità di accesso ai file in determinate condizioni (io preferisco le risorse locale e con i sistemi di controllo via app al momento non ho latenze, nonostante sono arrivato a circa 30.000 file lossless), ma affermare che un tal sistema suoni anche meglio di pc-usb-DAC è privo di qualunque fondamento scientifico oltre che di ordine pratico. Trattasi infatti di 2 sistemi che processano file DATI che con l'audio non hanno nulla a che vedere. Questi sono casi in cui i bit sono bit e che l'audio lo fa esclusivamente il DAC! Link al commento https://melius.club/topic/16146-audirvana-non-ci-siamo/page/3/#findComment-1179307 Condividi su altri siti Altre opzioni di condivisione...
Messaggi raccomandati
Crea un account o accedi per lasciare un commento
Devi essere un membro per lasciare un commento
Crea un account
Iscriviti per un nuovo account nella nostra community. È facile!
Registra un nuovo accountAccedi
Sei già registrato? Accedi qui.
Accedi Ora